SOLUTIONS
뀓
넳
넲
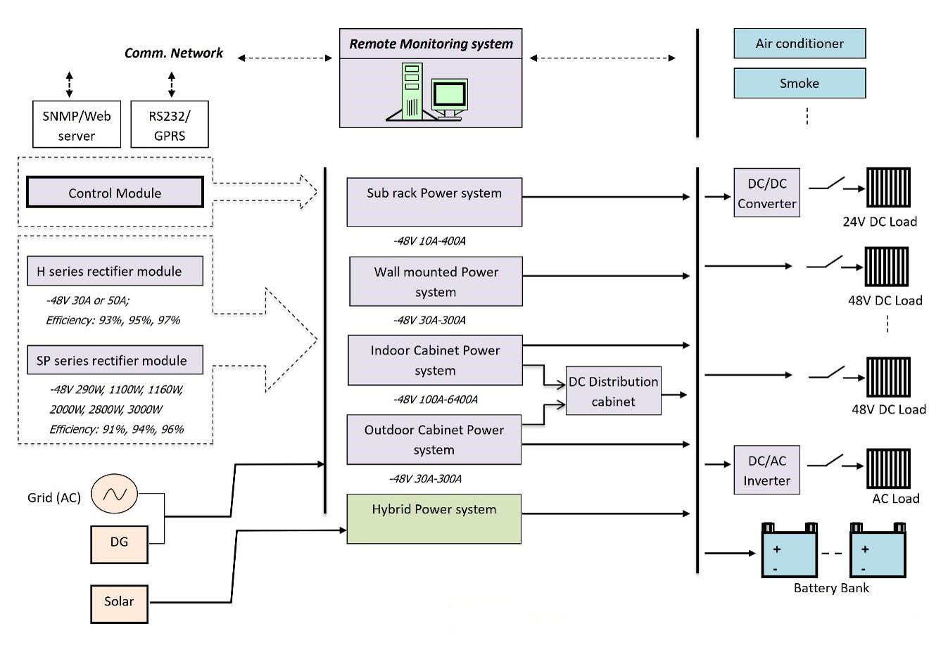
Telecom
EV Charging
Energy Storage - Compact
Energy Storage - Standard
넳
넲
本网站由阿里云提供云计算及安全服务
本网站支持
IPv6
本网站由阿里云提供云计算及安全服务
本网站支持
IPv6
本网站由阿里云提供云计算及安全服务
本网站支持
IPv6
本网站由阿里云提供云计算及安全服务
本网站支持
IPv6